快速入门
准备工作
- 确保系统中有可分配的 Redis 实例,参考《分配 Redis》
- 添加《任务调度集群服务》应用,添加时如果选择集群为空,参考《租户添加 kube 集群》
- 添加 《任务调度》应用
- 在企业门户应用中,执行服务注册,参考《服务注册》
开发服务
在 IDE 中,添加服务,添加请求,发布应用后使用
定时配置
开发时配置
通过配置 timer 创建一个 job
- 先添加 《定时和事件设置》组件
- 进入该功能并进行配置
配置 job 作业的每一个项细节参考《技术架构、接口和运行原理》
发布应用并查看结果
- 发布应用
- 进行服务注册
- 进入任务调度界面查看结果
运行时配置
新增任务
在企业门户中,打开“任务调度→任务调度管理”功能,如下图所示
点击新增按钮,右侧弹出任务新增抽屉,输入任务名称、任务描述、调用者标识、调用者名称、调度策略和请求模版
设置调度策略
设置任务的执行时间。点击调度策略右侧的...按钮,进入调度策略配置,如下图所示
在调度策略模版中
- 执行策略:选择周期执行
- 周期:支持 time.Duration,如 1d2h0m2s 表示每隔一天2小时2秒执行;支持 ISO 8601 duration,如 PT2H30M 表示每隔2小时30分钟执行
- 首次执行:选择日期时间
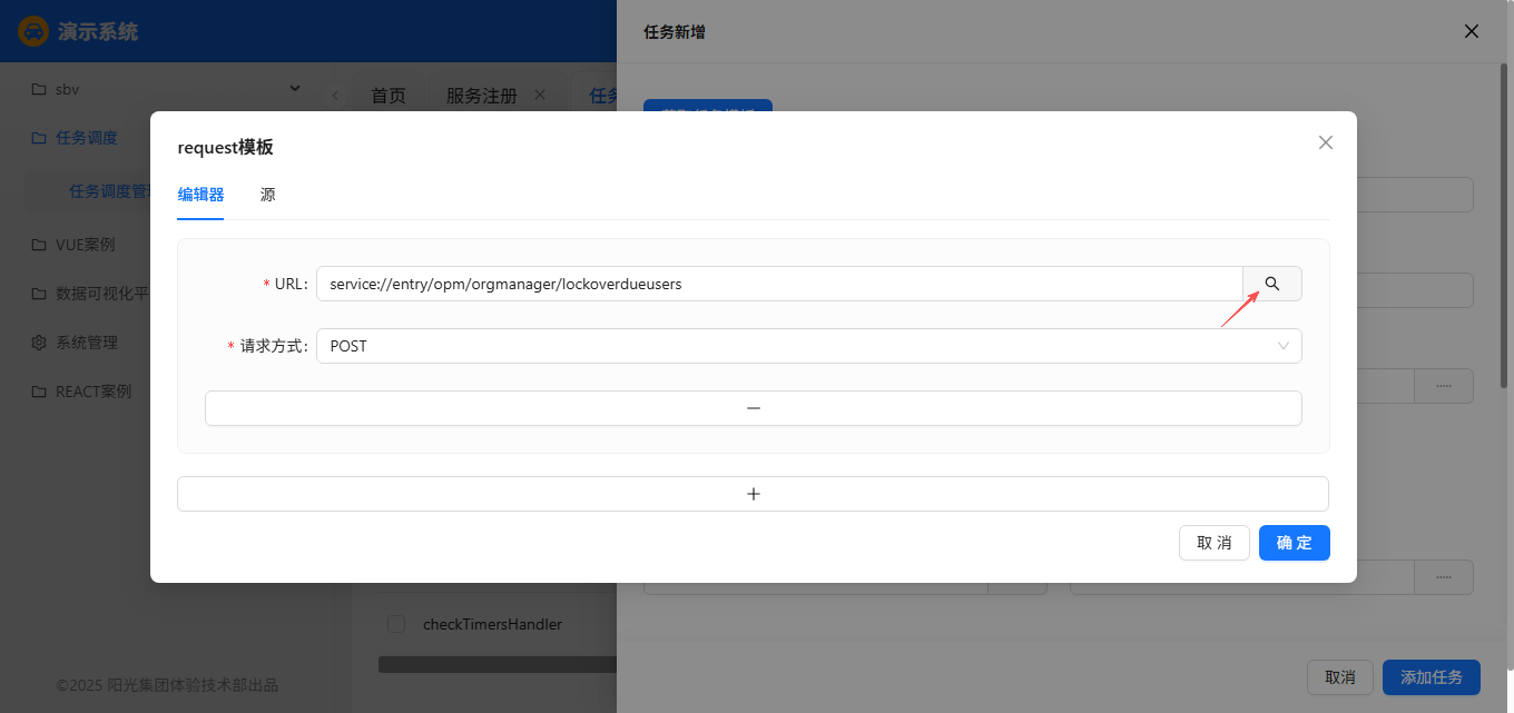
设置请求模版
设置任务调用的服务。点击请求模版右侧的...按钮,进入请求模版配置,如下图所示
在请求模版中,点击 URL 右侧的放大镜按钮,如下图所示
在弹出的添加请求对话框中
- 服务:选择定时执行的服务所在的应用,例如:企业门户应用 entry
- 请求:选择定时执行的服务,例如:用户过期锁定
点击添加任务按钮,任务添加成功,如下图所示
手动调用任务
如果需要测试,不必等待系统调用任务,在任务调度管理中,点击“更多→触发一次”手动调用任务,如下图所示
















