设置字段值约束策略
场景描述
除在前端数据集组件上设置字段规则校验外,提供设置数据值策略功能,对后端服务数据进行校验,在提供的界面上进行可视化配置即可
例如对某数值字段设置不能为空,且只能保留两位小数位数设置等
支持可以在开发时和运行时设置
操作步骤
1. 开发时设置
- 打开IDE开发环境,

- 打开全局配置中“数据规则设置”

- 在打开的配置页面中,新添加一个配置文件或者在默认配置文件中添加即可

- 点击“添加”按钮,选择数据库表,并对表字段设置值策略

- 选择表后,点击当前行的操作列中的“编辑”,打开字段函数校验设置页面

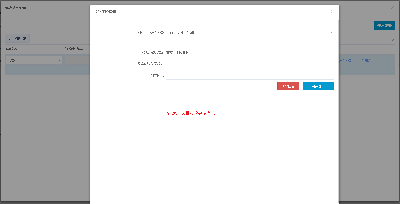
- 点击“添加值约束”,选择字段添加校验函数设置


- 支持对一个字段设置多个校验函数,同时可以设置多个校验函数执行顺序

- 设置完成后保存配置
2. 运行时设置
- 打开门户系统配置中的“数据规则配置”菜单

- 选择要配置的服务

- 配置步骤跟开发时设置一致
- 配置完成后保存并发布配置即可
3.运行效果
- 当保存数据时,不满足校验规则会根据设置校验规则进行提示
- 如图单价字段设置字段不能为空且保留两位小数,当保存校验不满足规则时提示如下

