管理应用角色
场景描述
主要实现对功能权限、数据权限、api权限维护功能
支持自定义应用角色并分配角色对应权限设置
实现思路
- 在权限管理中维护功能权限、数据权限、api权限设置
- 提供自定义应用角色设置,并对应用角色分配功能权限、数据权限、api权限设置
- 支持在开发时和运行时设置
操作步骤
1. 开发时设置
- 打开IDE开发环境,

- 打开全局配置中“角色权限设置”

- 在打开的配置页面中,新添加一个配置文件或者在默认配置文件中添加即可

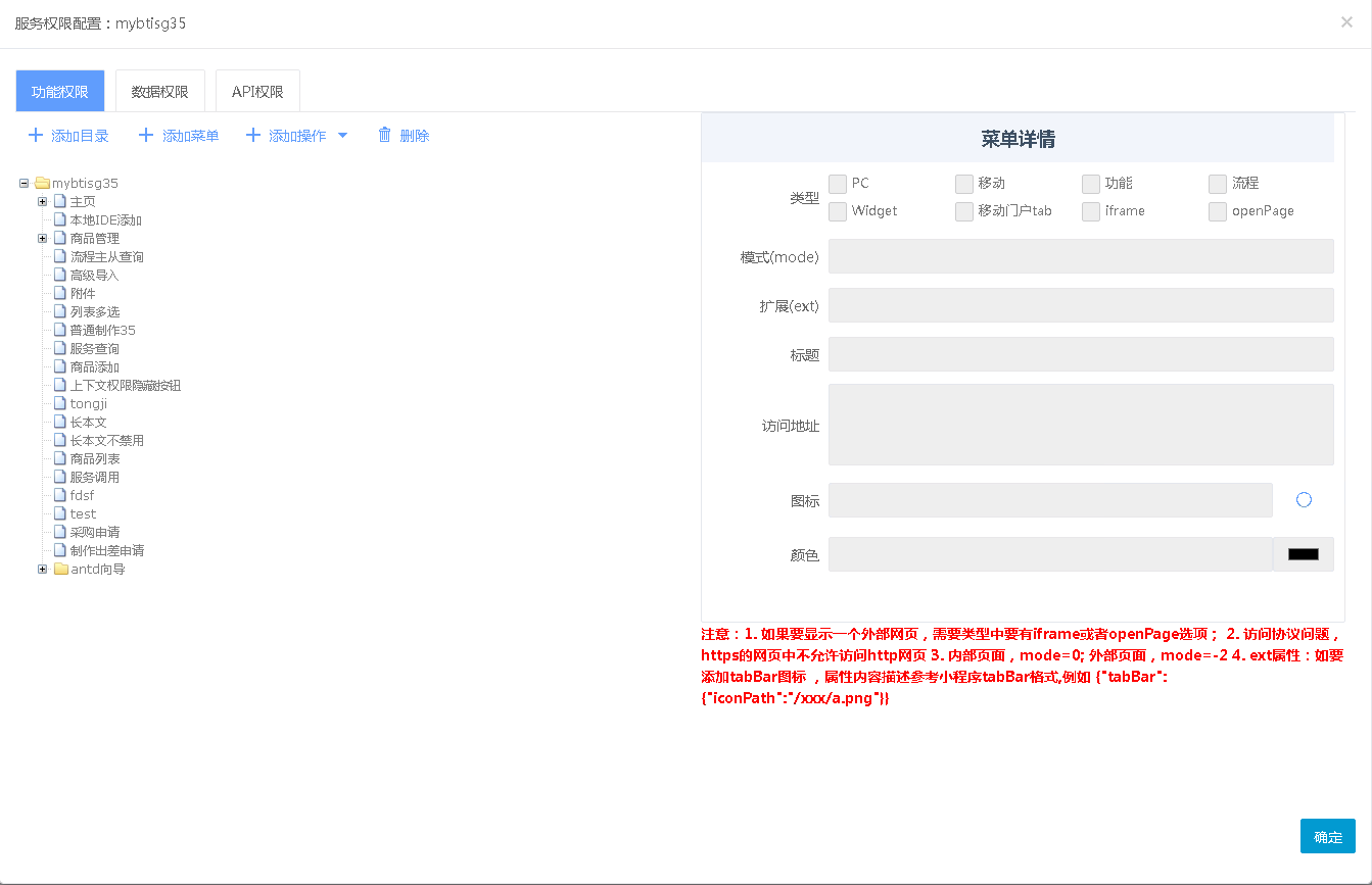
- 打开权限管理,对功能权限,数据权限,api权限维护操作,供给自定义应用角色分配权限

- 在功能权限中设置自定义目录菜单、添加页面操作设置

- 在数据权限中设置数据表访问权限设置,具体参考数据权限设置说明

- 在api权限设置中添加api权限

- 在功能权限中设置自定义目录菜单、添加页面操作设置
- 点击“添加”按钮打开角色定义页面并勾选权限

- 配置完成后保存配置文件,并在组织授权管理中分配权限调试运行


- 应用角色管理中提供角色校验机制,主要解决权限被引用后,当权限项被删除或者修改导致找不到权限项引发服务注册失败等其他问题
- 当有权限被引用,之后权限项被删除或者修改时,点击“角色校验”按钮,发现不一致则校验会提示有问题权限,点击确定删除有问题的权限项,之后再对角色重新勾选权限项即可

- 当有权限被引用,之后权限项被删除或者修改时,点击“角色校验”按钮,发现不一致则校验会提示有问题权限,点击确定删除有问题的权限项,之后再对角色重新勾选权限项即可
2. 运行时设置
- 打开门户系统配置中的“应用角色管理”菜单

- 选择要配置的服务

- 配置步骤跟开发时设置一致
- 配置完成后保存并发布配置即可
- 保存并且发布时,如有异常情况,服务刷新会失败,此时需要打开f12看网络请求或者到门户池的Tomcat日志里查看问题原因
- 运行时应用角色里有只有查看状态角色,说明该角色是从开发时设置发布后带过来的,只能查看不能编辑